Home | Previous Page | Next Page   IBM Informix Implementation of SNMP > SNMP Architecture >

IBM Informix SNMP Architecture on Windows (Windows)

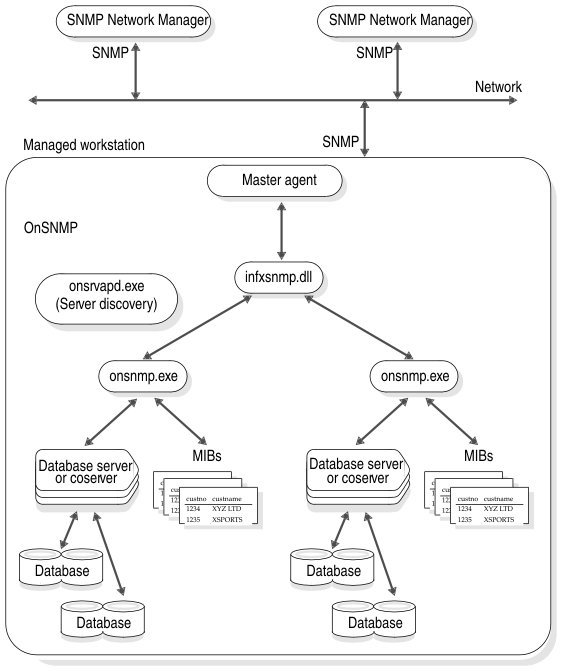
Figure 9 shows the SNMP architecture for Informix database servers on Windows. Each managed workstation runs one master agent. The master agent and the SNMP Network Manager use SNMP to communicate with each other. Each managed workstation runs one server discovery process and one infxsnmp.dll. One instance of the onsnmp subagent is started for each instance of Dynamic Server that runs on the managed workstation. OnSNMP and the master agent do not need to use SNMP to communicate with each other.

Figure 9. IBM Informix SNMP Architecture on Windows
begin figure description - This figure is described in the surrounding text. - end figure description
Home | [ Top of Page | Previous Page | Next Page | Contents | Index ]